
The Sanctum — Full-Stack SaaS Platform
Fullstack SaaS-plattform bygget fra bunnen av med Next.js, Supabase og Stripe. Komplett system med brukerautentisering, abonnementer, betalingsmur, innholdsstyring, admin-panel og 3D-elementer. Utviklet med Claude Code som AI-parprogrammerer.






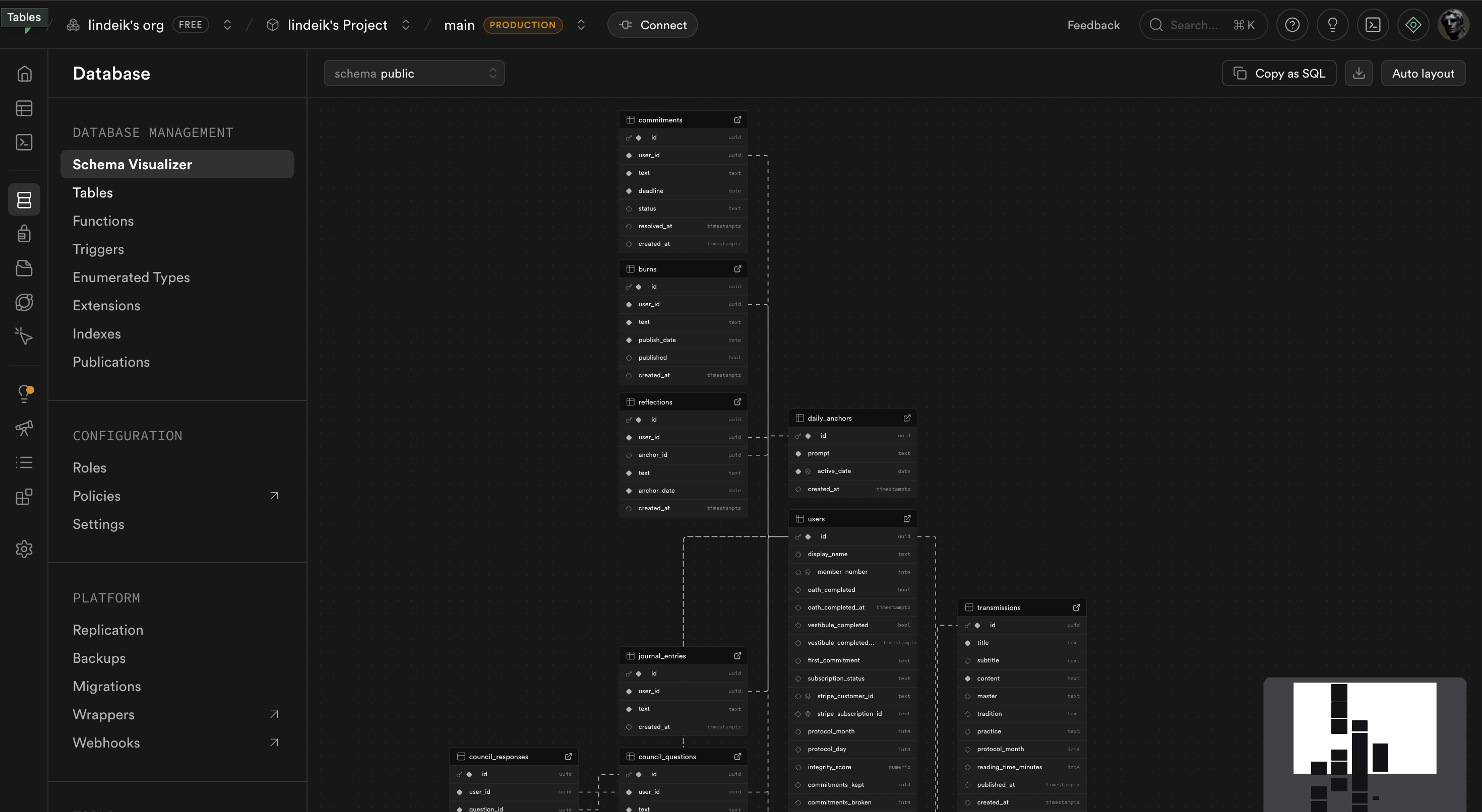
System Architecture
Problemet
Trengte en komplett, skalerbar SaaS-plattform med autentisering, betalingsløsning, innholdsstyring og medlemshåndtering — bygget som et produksjonsklart produkt.
Tilnærmingen
Next.js App Router for frontend og API-ruter. Supabase for PostgreSQL-database, autentisering og sanntid. Stripe for abonnementer og betalingsmur. Three.js for interaktive 3D-elementer. Tailwind CSS for designsystem. Claude Code som AI-parprogrammerer gjennom hele utviklingen.
Resultatet
Komplett, produksjonsklart SaaS-produkt med brukerregistrering, profiler, innholdsdeling, betalingsmur, admin-panel og gjennomført mørkt design med 3D-detaljer.
VIL DU HA NOE LIGNENDE?
La oss bygge det.